Input Schema Types

This example Pipeline demonstrates the difference in the input schema types on selecting and deselecting Support Type Extensions checkbox.


Input schema with Support Type Extensions deselected

There is no difference in the preview output of JSON Generator or JSON Parser as the JSON representation remains the same. But the Mapper Snaps downstream of the JSON Generator Snap shows the difference in the Input Schema types.

  1. Deselect Support Type Extensions checkbox

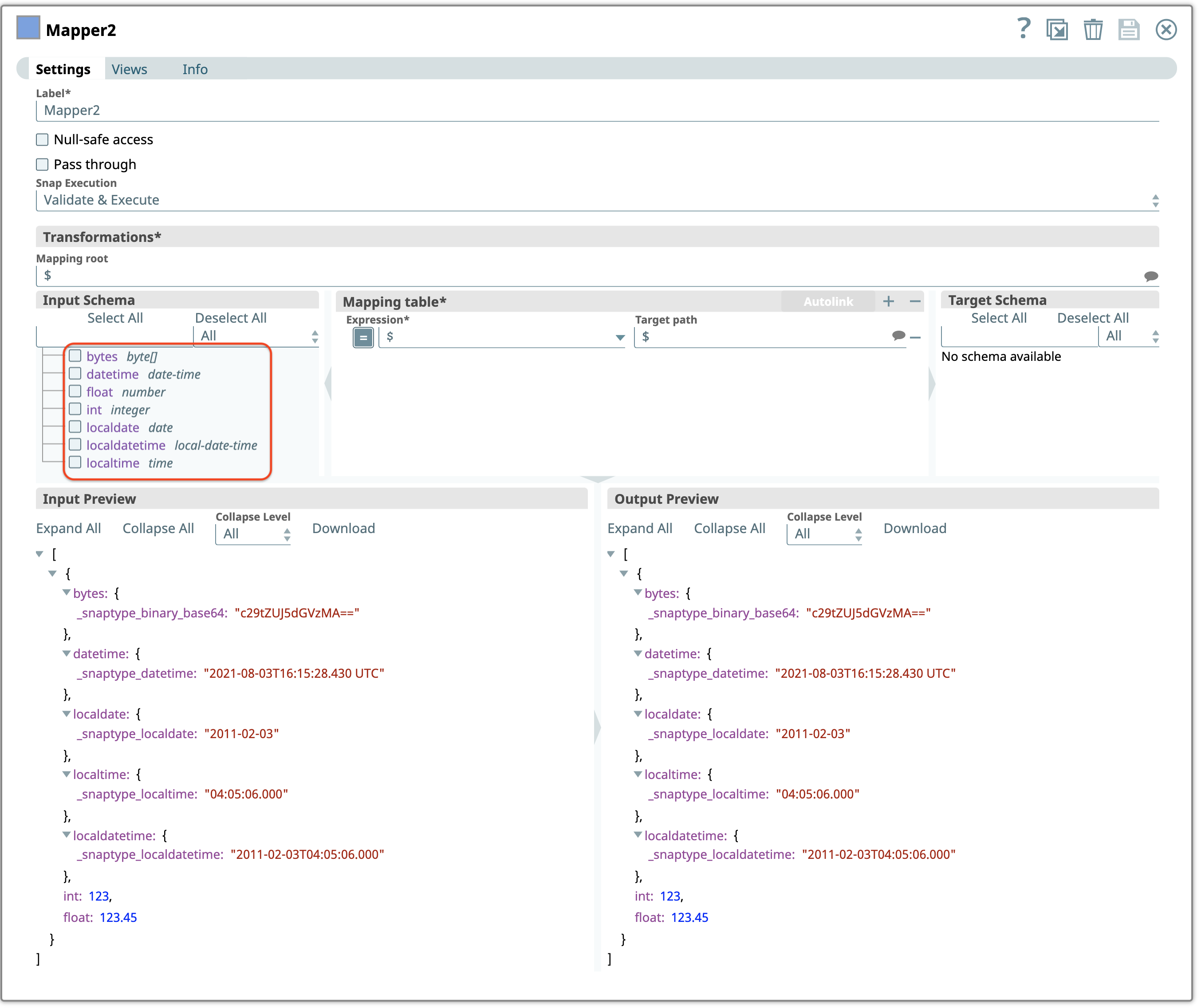
    The input schema in Mapper Snap when you deselect Support Type Extensions checkbox in the JSON Generator Snap is as follows. The Snap displays the SnapLogic-specific syntax in the Input Schema.


    Input schema with Support Type Extensions deselected

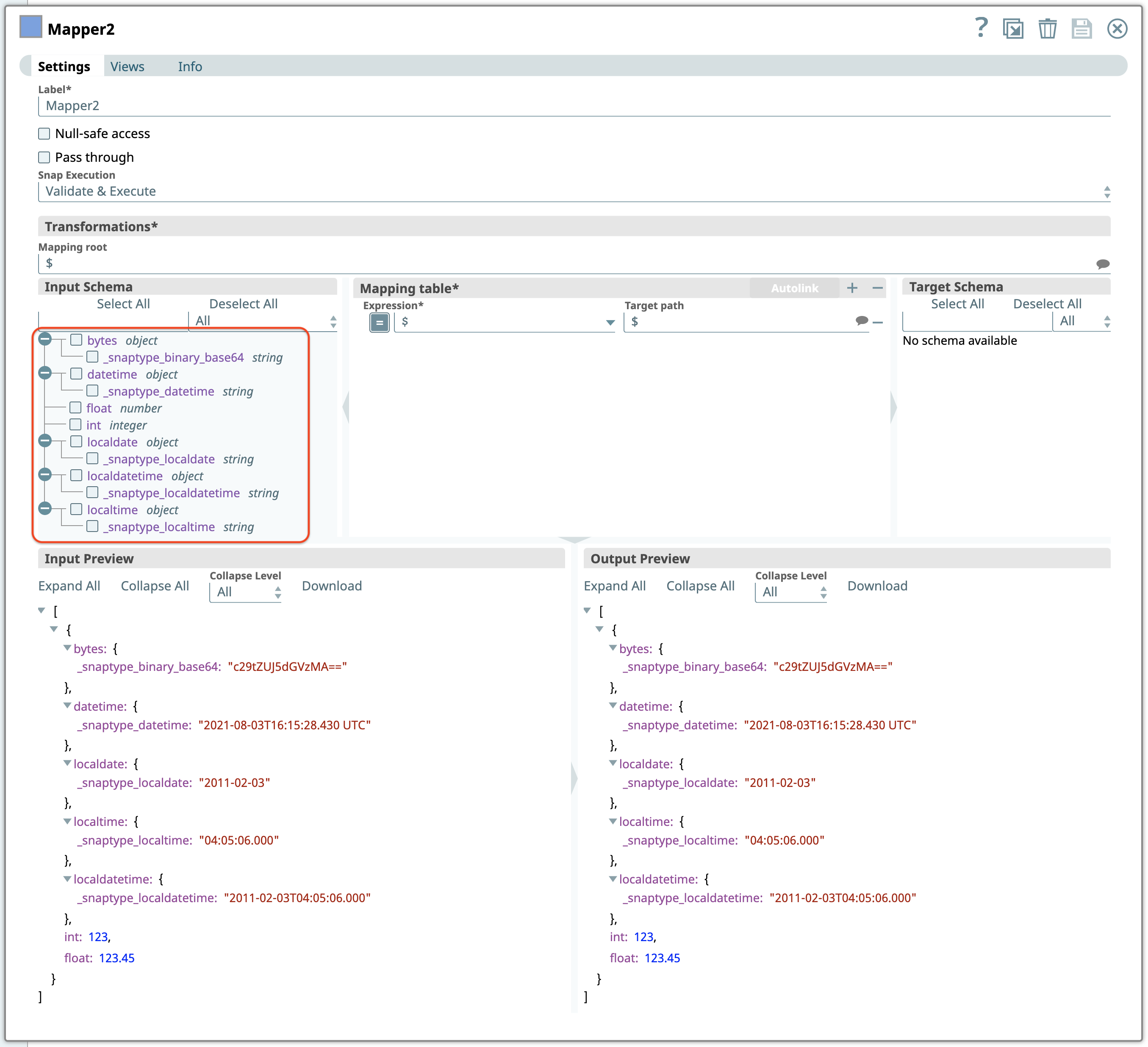
  2. Select Support Type Extensions checkbox

    Here's the same Mapper Snap when you select the Support Type Extensions checkbox. Note the data types in the Input Schema—the Snap does not display the SnapLogic-specific syntax in the Input Schema.


    Mapper Snap with Input Schema

  3. View JSON Parser output with checkbox deselected

    Similarly, here's a Mapper Snap showing the JSON Parser output when you deselect the Support Type Extensions checkbox.


    Mapper Snap with JSON Parser Output

  4. View JSON Parser output with checkbox selected

    Here's the same Mapper when you select the Support Type Extensions checkbox.

  5. View JSON Formatter output differences

    The Support Type Extensions state affects the JSON Formatter's output. When you deselect this checkbox, the SnapLogic-specific syntax is not used; the Snap uses a string representation for each of the special objects.


    JSON Formatter output

    Here's the output when you select the Support Type Extensions checkbox:


    JSON Formatter output with checkbox selected

  1. Download and import the pipeline into SnapLogic Designer.
  2. Enable or disable the Support Type Extensions checkbox in the Snaps as needed.
  3. Run and validate the schema behavior across the pipeline.